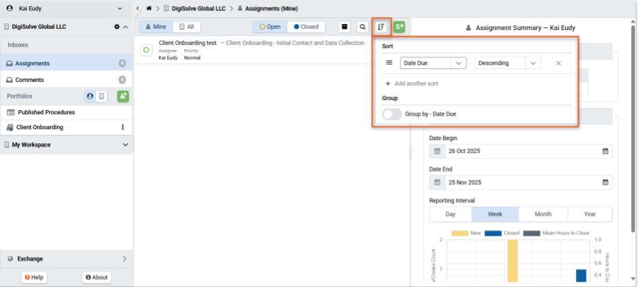
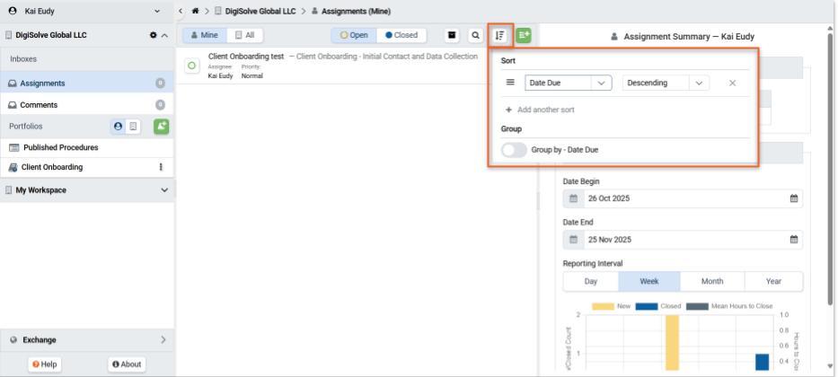
The Assignment list panel header contains controls for sorting and grouping your Assignments.
- Navigate to the Assignment Inbox in the Navigation Panel.
.jpg)
- Press the Sort/Group Assignment icon to show the dialog box.
.jpg)
Sorting Assignments
Assignments may be sorted by Assignment Name, Procedure Name, Date Start, Date Due, Status, Priority, Assignee, and Requestor—in ascending or descending order. Press + Add Another Sort to add more sorting rules.
.jpg)
Grouping Assignments
If you have created Inbox Sections, Assignments will by default be grouped by the Sections into which you have organized them. Assignments may alternatively be grouped by the first item in the sort order by toggling the option.
.jpg)
Related Articles
Overview
Step-by-Step